はじめに・ご挨拶

株式会社ファンチップ、代表取締役の白濱と申します。神奈川県川崎市を拠点に社員2名とWebシステム開発をしています。
あなたは、日本の未来は明るいと考えますか?
声を大にして『大丈夫!』と言える方は少ないのではないでしょうか。人口減、少子高齢化、増税など様々な要因が日本の未来を不安にさせています。
私には妻と2歳の子供がいます。

子供が産まれたときは、本当に嬉しかったです。今まで住んでいた家が『子供の実家』となったことが凄く不思議な感覚でした。自分にとって当たり前にあった実家という存在が、こんなにも特別なことだったなんて。そして『子供の実家』をなんとしてでも守り抜かなくてはと感じました。
20年後、子供は大人になります。その時の日本は一体どうなっているのでしょうか?2020年には6404万人いる労働人口が、2040年には5245万人と1159万人(12%)も減少するそうです。20年後に今と同じ経済力を保つためには、1人あたりの生産性が1.22倍にならなければなりません。
タイピング練習で日本を変えたい!
私は子供が大人になったときに、安心して生きることができる日本であって欲しいと心から願うようになりました。そして、自分に何かできることは無いだろうかと考えました。そこで、私は自分の人生を変えるきっかけになったタイピング練習を『タイピングplus(商標登録出願済み)』というクラウドサービスとして提供し、日本の生産性を高めて明るい未来をつくるために貢献しようと決意しました。
そしてタイピングplusは
『とんでもなく面白く、ワクワクするサービス』
になってきました。
サービスの概要
タイピング練習ができるクラウドサービスの『タイピングplus』は、2021年4月に企画立案して金融機関から資金調達し、2021年9月に2人の開発専任エンジニアを雇用して本格的に開発開始しました。2022年9月以降でクローズドテストを行い、2022年12月末までのリリースを予定しています。
タイピングplusは、一般ユーザーと法人の両方が利用することができるクラウドサービス(SaaS)です。一般ユーザーは基本無料で利用することができます。法人は有料で利用することができ、従業員の練習成果のログを見れたり、会社単位・部署単位で数値による効果測定ができたり、従業員の練習状況を管理することができます。
タイピングplusでタイピング速度を2倍にすることで社員の生産性を高め、法人の抱える「残業代を減らしたい」「売上を上げたい」「社員研修の成果を数値で管理したい」といった課題を解決します。
また、タイピングplusの事業継続における最重要課題は『継続的にタイピング練習したいと思える仕組みづくり』だと考えており、これを達成するために「ゲーミフィケーション」「アバター」「チャット」機能を導入予定です。
クラウドファンディングのリターンでは、主にサイト内のオプションサービス利用で使えるポイントを設定しています。
1000円で1500円相当のポイントがつくなど、かなりお得な内容となっております。また、クラウドファンディングでしか手に入らない「限定アバター」の設定もあります。
開発状況
α版が完成済みで、2022年中のリリースに向けて鋭意製作中です。
アバターの絵柄
タイピングplusのアバターを描いてくれるイラストレーターの方が決定しました!

誰がやっているのか
株式会社ファンチップのメンバー
株式会社ファンチップが開発しています。エンジニア歴14年の代表を筆頭に、タイピングplusに興味を持って中途入社してくれた社員2名の他、志を共にする人たちが続々とジョインしています。経歴14年のフルスタックエンジニア、経歴12年のマーケター&営業、Webデザイナーが参画してくれています。
さらに、TV番組「嵐にしやがれ」「ヒルナンデス!」「スクール革命!」等への出演経験があり、タイピング日本一を決める大会『REALFORCE TYPING CHAMPIONSHIP』を3連覇中のタイピング女王miriさん(@mirishell36)を監修に迎えてサービス開発をしています。
※『REALFORCE TYPING CHAMPIONSHIP』は東プレ株式会社の登録商標です
写真提供(c)東プレ
写真提供(c)東プレ
RTC2017&2018&2019優勝のmiriさん(2020〜はコロナで非開催)
タイピングplusは1秒間に21文字打てるmiriさんが監修しています。
miriさんの打鍵トレーナー高速タイピング動画
クラウドファンディングで達成したいこと
タイピング練習サービスをみんなに提供して1人あたりの生産性を高め、日本の経済力を高めることで誰もが安心して暮らせる日本をつくりたいです。タイピング練習サービスを安定して運用するために『応援してくれるファンの確保』と『サービス運用費の確保』を目的としてクラウドファンディングに挑戦してみることにしました。
開発費・人件費は資金調達と自社事業の売上で賄っていますが、サービス運用費に月額21.5万円(手数料、諸経費込み年間300万円ほど)かかる見込みです。クラウドファンディングで集まったお金は、主にサービス運用費に利用させて頂きます。
代表の生い立ち、タイピング練習サービスに情熱を注げる理由
妹と弟を持つ3人兄弟の長男として神奈川県で育ちました。
妹との幼少時代。わんぱく小僧でした。
小学校の遠足。冬でも短パンの時代です。
両親は佐賀県出身でしたが、上京して自動車販売の仕事をしていました。その後まもなく私が産まれました。父親は中古車販売店を起業しましたが波乱万丈で、裕福な家庭では無くお店からパンの耳やおからを貰って生活していました。
中学生になる頃には父親の会社も食べていく事ができるようになり、日々の生活で大きく困るようなことは無くなってきました。しかし、私自身には夢や目標が無く、得意なことも好きなものも見当たらない日々に悶々としていました。そして、中学1年生で所属していた陸上部で挫折を経験し、退部することになりました。
そんななか私が出会ったのはパソコンでした。タイピング練習ソフトの特打2が楽しくて、夢中になってタイピング練習をしていました。そして中学2年生でパソコン部に入部しました。

タイピング練習を通してパソコンが好きになり、それがきっかけで私は「プログラミング」と出会うことになります。
『何の取り柄も無かった自分に、作れるものがあったのか!』
プログラミングが楽しくて夢中になりました。情報処理科の高校・短大に進学し、プログラマーに就職しました。
私の人生が好転したきっかけは「タイピング練習」だったので、自分自身が人生をかけて情熱を注ぎ込む事ができる事業は「タイピング練習」だと確信しました。
タイピング練習クラウドサービス『タイピングplus』の5つの価値
(1)法人で残業代が発生している・売上をもっと伸ばしたい、を解決する
(2)タイピングが遅い社員は周りの社員の生産性も下げる、を解決する
(3)法人で新卒社員のタイピング速度が低下している、を解決する
(4)法人で人事部の社員研修の成果を数値管理できない、を解決する
(5)日本の未来が不安、を解決する
※詳細はURL参照
タイピング練習の必要性に関する一般アンケート
タイピングが上手くなると仕事が速くなると思いますか?→思う:88%(1245票)
タイピング練習は必要だと思いますか?→思う:86%(862票)
身近にタイピングが苦手な人が?→苦手:94%(690票)
※詳細はURL参照
タイピングplusのミッション・ビジョン
ミッション
いまより、ちょっと幸せになる
人にplus+
ビジョン
目を輝かせながら生きる人であふれる
社会にplus+
継続的にタイピング練習したいと思える仕組み
タイピングplusでは、主に「ゲーミフィケーション」「アバター」「チャット」を継続利用施策として採用予定です。
※詳細はURL参照
タイピングplusの特徴と法人・一般ユーザーのメリット
タイピングplusの特長は「社員は退職後もアカウントを継続できる」「オープンな設計」「企業が広告を出せる」「タイピングが速い一般ユーザーが広告収入を得られる」などがあります。
法人のメリットは、「売上向上」「コスト削減」「社員研修の成果を数値で管理できる」「社員が業務外でも練習したいと思える」などがあります。
一般ユーザーのメリットは「PC不要(スマホとBluetoothキーボードさえあれば使える)」「副業につながる」「就職・転職に活かせる」「チャットで友達ができる」などがあります。
※詳細はURL参照
その他に考えているタイピングplusへの想い
その他にも、先々ではタイピングplusに様々な機能を実装したいと考えています。
・ボス出現、共闘機能
・レーティング機能付き対戦機能
・副業支援機能
・資格取得機能
・求職者向け転職支援機能
・AIの導入
・スマホアプリ(iPhone、Android等)、タブレットアプリの開発
※詳細はURL参照
これまでの活動
2021年4月に企画立案し、共に動くメンバーを募集し始めました。結果として、志を共にする7名(エンジニア4名、営業・マーケティング1名、デザイナー1名、タイピング日本一の監修1名)の方とプロジェクトを進めている状況です。
・これまでの活動
2021年4月:企画立案
2021年5月:タイピング日本一のmiriさんを監修に迎え毎月ミーティングを開始、金融機関から融資を実行
2021年6月:外部協力のスーパーエンジニアがジョイン、システムアーキテクトの確定
2021年9月:タイピング練習サービス開発専任エンジニアが2名入社
2021年10月:『タイピングplus』の商標登録を出願
2022年3月(現在):タイピングplus α版(テストバージョン)完成
・これからの予定
2022年3月頃:タイピングplus α版の完成
2022年9月頃:タイピングplus β版の完成
2022年9月頃〜:クローズドテストの開始
2022年12月まで:タイピングplus 製品版のリリース
※予定は予告なく変更となる場合があります
タイピングplus開発の進捗状況
既に実装済みの機能は、「タイピング練習機能」「一般ユーザー登録機能」「法人アカウント登録機能」「会社・子会社管理機能」「組織管理機能」「法人に所属するユーザー管理機能」「ランキング機能」「ダッシュボード・グラフ表示機能」「パスワード再発行機能」「お問い合わせ機能」「IPアクセス制限機能」「マイページ機能」「タイピング音変更機能」「背景色・背景画像カスタマイズ機能」などがあります。
現時点の開発画面を一部公開します。
ログイン後トップページ
※画面は開発中のものとなり、デザイナー介入前のため製品版とは大きく異なります
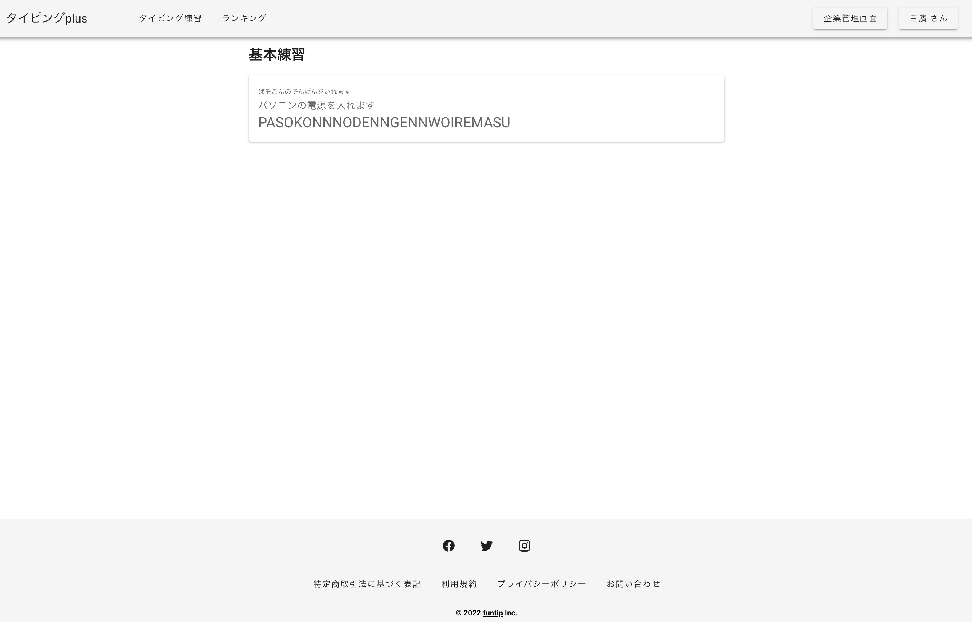
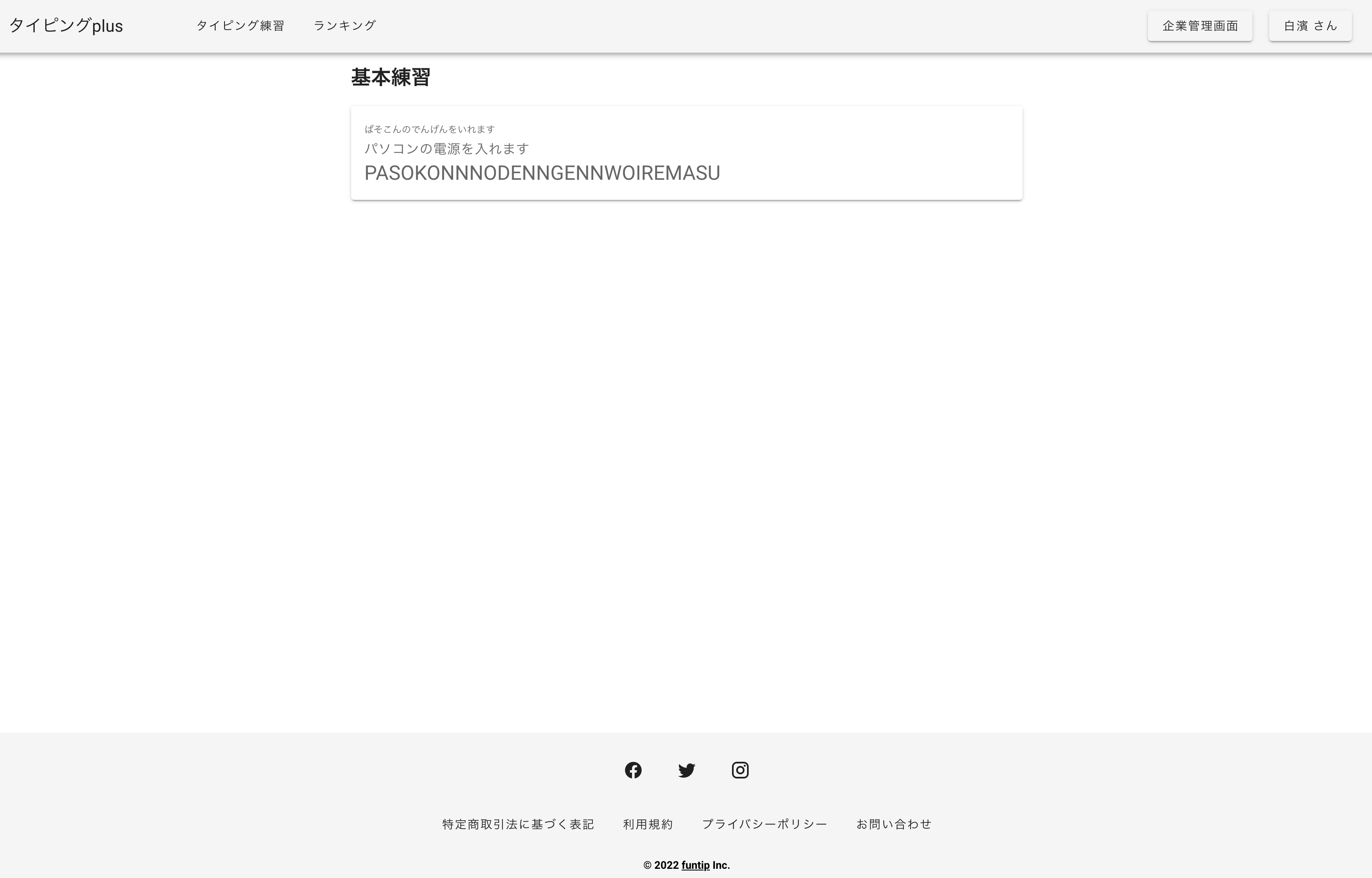
タイピング練習モード(2000問以上の大量の問題を用意しています)
※画面は開発中のものとなり、デザイナー介入前のため製品版とは大きく異なります
ユーザーマイページ
※画面は開発中のものとなり、デザイナー介入前のため製品版とは大きく異なります
管理画面 データ分析
※画面は開発中のものとなり、デザイナー介入前のため製品版とは大きく異なります
デザイナーについて
タイピングplusのデザインを依頼しているのは、株式会社ファンチップのコーポレートサイトのリニューアルデザインを依頼している人と同じデザイナーになります。
コーポレートサイトのデザインも大きく進化する予定で、こちらのデザイナーの手によってタイピングplusも大きく進化する予定です。


資金の使い道
集まった資金はサービス運営費として、下記の内訳での利用を予定しております。
CAMPFIRE手数料:33万円
開発サーバー運用費:54万円(月額4.5万円×12ヶ月)
本番サーバー運用費:204万円(月額17万円×12ヶ月)
広告宣伝費:9万円(プレスリリース3万円×3回)
━━━━━━━━━
計:300万円
※サーバー運用はAWS(Amazon Web Service)を使用し、東京リージョンのECS・RDS・ElastiCache・S3・SES・VPCなどの費用の総計になります
※2022年1月度の開発サーバー運用費(AWS費用)の実績は$380.62(44,251.30 JPY)でした
※開発サーバーはスモールスペックとなり、本番サーバーは開発サーバーの数倍の費用がかかる見込みです
2022年1月度のAWS費用の実績と内訳
リターンについて
主なリターンの内容はサービス内で利用可能なポイントになります。ポイントの使い道は「サイト内のコンテンツ(装備、エンチャント、アバターなど)の購入」を予定しております。
サイト内ポイントはサービスリリース後に1000ポイント1000円で購入できるくらいの価格を想定しており、サイト内コンテンツの値段はまだ未定ですが、概ね1コンテンツ100ポイント〜500ポイントになると想定しています。サイト内ポイントはタイピング練習をすることで1練習1ポイント獲得できるなど、無課金でも取得できるような仕組みにすることを想定しております。
リターンの内容に限定アバターを設定していますが、現時点でアバター機能の実装は完了しておりません。可能な限り製品版リリースまでにアバター機能の実装を目指しますが、万が一製品版リリースにアバター機能の実装が間に合わなかった場合には、限定アバターをポイントに振り替える可能性がございますことご了承ください。
限定アバターをポイントに振り替える場合の内容
・限定アバターA → 1,000円相当のポイント
・限定アバターB → 2,000円相当のポイント
・限定アバターC → 5,000円相当のポイント
・限定アバターD → 10,000円相当のポイント
※ポイントは現金化できず、サイト内でのみ利用可能の予定です
※ポイントの有効期限は最終利用日から最低1年を予定しております(詳細については製品版リリース後に利用規約に記載致します)
※クローズドテストは2022年9月以降の開始を予定しております
※限定アバターは重複して取得可能です
※限定アバターは本クラウドファンディングのみで入手可能で、今後入手することは不可能な限定レアアバターです(フリーマーケットなど売買する機能で入手することは可能)
※サービスリリース後の会員番号は1番から順に採番され、プロフィールページに表示されるなど露出があるものです。会員番号1番〜100番はクラウドファンディングリターン限定の会員番号になります。私を含めたサービス運営者の会員番号は101番〜110番で、一般ユーザーは111番からの採番になります。
※スペシャルサンクスは、タイピングplusサイト内にスペシャルサンクス専用ページを用意し、そこで閲覧可能なWebページです
※スペシャルサンクスへ掲載する名前の文字数は最大20文字です
※スペシャルサンクスへリンクを掲載は、公序良俗に反するなど当社が不適当と考えるURLについては当社の判断で掲載不可または掲載後にリンクを削除する場合があります
※法人向けリターンの法人内全ユーザーへのポイント配布・アバター配布は1回限りです(後日追加されたユーザーへの配布はありません)
実施スケジュール
2022年3月:タイピングplus α版の完成
2022年9月:タイピングplus β版の完成
2022年9月以降:クローズドテストの開始
2022年12月まで:製品版のリリース ※ここまでにリターンの提供を実施する予定です
2022年末までに正式バージョンをリリースすることを目標に動いており、開発スケジュールは予定通り進捗しております。進捗状況は随時こちらで共有していきます。
会社の事業内容
株式会社ファンチップは、SES(システムエンジニアリングサービス)事業、ソリューション事業(タイピングplus)を展開しています。
代表がエンジニア歴14年の現役エンジニアとしてSES事業で会社の安定収益を計上し、その売上と調達した資金を元手に社員2名がタイピングplusを開発しています。タイピングplus事業単体が赤字でも、SES事業の拡大や金融機関からの資金調達、投資家からの資金調達などで事業を継続していく予定です。
SES事業ではエンジニアも募集しておりますので、興味が有りましたらご覧ください。
プロジェクトが成功した後の未来
タイピングplusを導入してくれる法人を探します。
学校や塾にもタイピングplusを導入してくれるようにアプローチしていきます。
タイピング練習サービスと言えば『タイピングplus』となるように、誰もが知っているサービスを目指し、一人でも多くの人に触れてもらうことで日本の明るい未来をつくることに貢献していきます。
投資家、資本提携先企業の募集について
株式会社ファンチップでは、タイピングplusをより良いサービスにするため、事業成長加速のために投資家及び資本提携先企業を募集しております。弊社事業に興味を持って頂けましたら、CAMPFIREのメッセージでのご連絡、コーポレートサイトからお問い合わせ、Twitterからお問い合わせのいずれかの方法でご連絡頂けますと幸いです。
導入をご検討頂ける企業様へ
CAMPFIREのメッセージ、コーポレートサイトからお問い合わせよりご連絡頂ければ、別途Google Meetでのオンラインミーティングにてタイピングplusの製品紹介を致します。主に完成済みのα版を画面共有しながら、管理画面の説明などをさせて頂きます。その他不明点なども随時お答え致しますので、お気軽にご連絡ください。
最後に
タイピングplusは2021年4月から始まり、約10ヶ月が経過しました。既に関係者である7名の人生に影響を与えています。そして、クラウドファンディングに参加していただくあなたも新たな関係者となり、多くのステークホルダーが生まれることになります。この事実を胸に刻み、みなさまが『いまより、ちょっと幸せになる』ことを目指して真摯にサービス開発いたします。
私、株式会社ファンチップ代表取締役の白濱は、人生をかけて『タイピングplus』で日本を変えていきます。苦しい過去もありましたが、過去の経験を糧に今という人生を一生懸命楽しんで生きています。このクラウドファンディングを見て、少しでも心が動いた方がいましたらご支援頂けますと幸いでございます。
長文を読んで頂きありがとうございました。あなたの大切な時間を私に使ってくださり、とても感謝しています。みなさまの期待以上の結果を出せるよう、真摯に取り組んでまいります。何卒よろしくお願いいたします。
<募集方式について>
本プロジェクトはAll-in方式で実施します。目標金額に満たない場合も、計画を実行し、リターンをお届けします。
※上記に掲載されている情報のうち、過去または現在の事実以外のものについては、現時点で入手可能な情報に基づいた当社の判断による将来の見通しであり、新型コロナウイルス・自然災害・景気悪化・恐慌など様々なリスクや不確定要素を含んでおります。したがって、実際に公表されるサービス内容および搭載機能等はこれら種々の要因によって変動する可能性があることをご承知おきください
最新の活動報告
もっと見るタイピングplus β版を一般公開しました
2024/07/17 10:51こちらの活動報告は支援者限定の公開です。タイピングplus進捗報告(2024年7月)
2024/07/09 19:00こちらの活動報告は支援者限定の公開です。タイピングplus進捗報告(2024年1月)
2024/01/25 19:30こちらの活動報告は支援者限定の公開です。







コメント
もっと見る